Average Ratings 0 Ratings

Total
ease
features
design
support

No User Reviews. Be the first to provide a review:

Write a Review

Average Ratings 0 Ratings

Total
ease
features
design
support

No User Reviews. Be the first to provide a review:

Write a Review

Description

Dataddo is an enterprise-grade data integration solution engineered to mitigate the operational risks inherent in data movement. Serving as a centralized connectivity backbone, the platform provides a fully managed layer that bridges the gap between any SaaS, database, or file source and your chosen destination—including AI agents. The platform excels by automating the heavy lifting; it proactively manages API updates, schema drift, and the protection of sensitive information. This ensures granular transparency across even the most intricate data flows, whether they reside on-premise, in the cloud, or in hybrid environments. By shifting the perspective of data movement from a "one-off project" to mission-critical infrastructure, Dataddo empowers engineering teams to achieve maximum reliability and redirect their focus toward high-impact AI initiatives rather than tedious pipeline maintenance.

Description

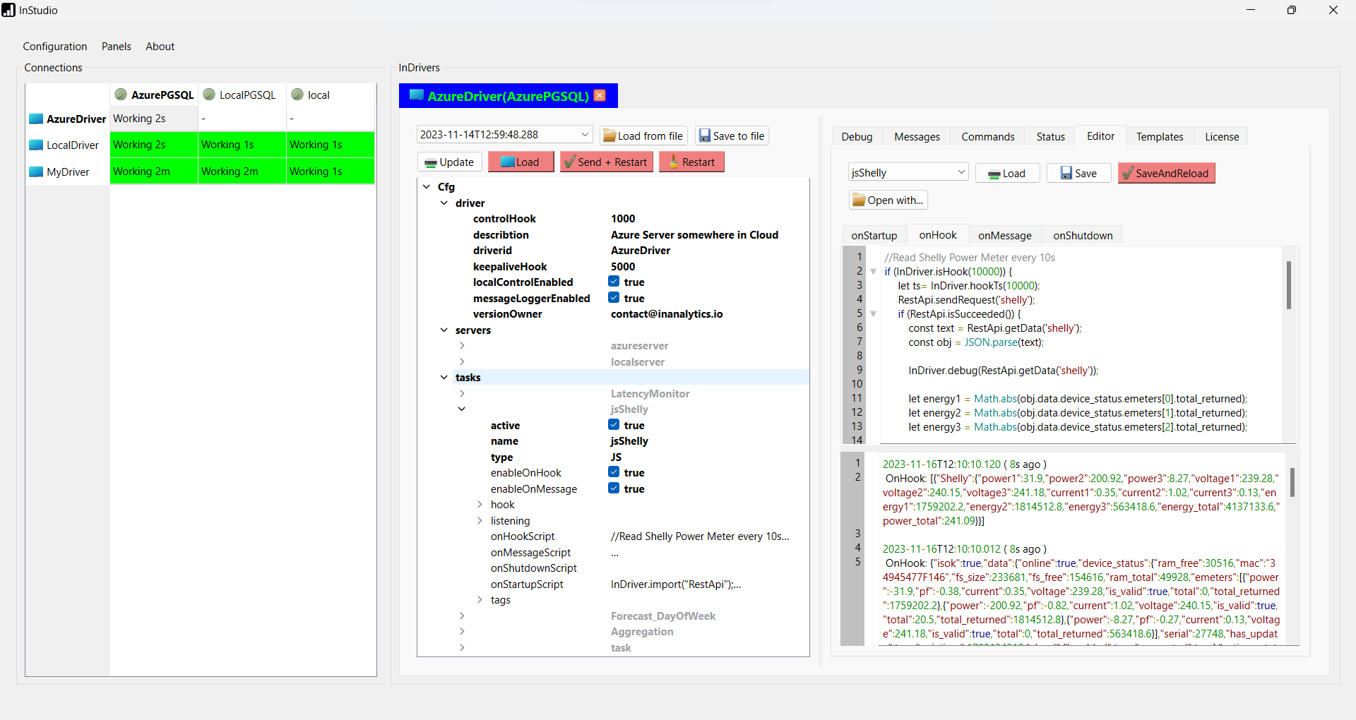
InDriver: The Multifunctional Automation engine powered by JavaScript allows for simultaneous task execution. InStudio: GUI application for remote InDriver Configuration across multiple computers. With minimal JS code, and a few mouse clicks, you can easily transform setups into tailored solution. Key Applications Data Automation and Integration Engine Conduct Extract-Transform-Load (ETL) operations effortlessly. Access to RESTful API Resources is streamlined, with simplified request definition, interval settings, JSON data processing and database logins. Industrial Automation Engine Interfacing seamless with PLCs and sensors. Create control algorithms, read/write data and process data to SCADA, MES and other systems. Database Automation Schedule queries to run at specific intervals or on specific events. This will ensure continuous automation.

API Access

Has API

API Access

Has API

Screenshots View All

Screenshots View All

Integrations

Admixer
Aristotle Campaign Manager
AroFlo
Bitly
CloudTalk
Eventbrite
Google Analytics
Gorgias
HubSpot Marketing Hub
Jira
Klaviyo
Mux
Personio
PostgreSQL
Qlik Cloud Analytics
QuickBooks Online Advanced
SAP HANA
Sellsy
Shopify Flow
Zoho CRM

Integrations

Admixer
Aristotle Campaign Manager
AroFlo
Bitly
CloudTalk
Eventbrite
Google Analytics
Gorgias
HubSpot Marketing Hub
Jira
Klaviyo
Mux
Personio
PostgreSQL
Qlik Cloud Analytics
QuickBooks Online Advanced
SAP HANA
Sellsy
Shopify Flow
Zoho CRM

Pricing Details

$99/source/month
Free Trial
Free Version

Pricing Details

€1/day
Free Trial
Free Version

Deployment

Web-Based
On-Premises
iPhone App
iPad App
Android App
Windows
Mac
Linux
Chromebook

Deployment

Web-Based
On-Premises
iPhone App
iPad App
Android App
Windows
Mac
Linux
Chromebook

Customer Support

Business Hours
Live Rep (24/7)
Online Support

Customer Support

Business Hours
Live Rep (24/7)
Online Support

Types of Training

Training Docs
Webinars
Live Training (Online)
In Person

Types of Training

Training Docs
Webinars
Live Training (Online)
In Person

Vendor Details

Company Name

Dataddo

Founded

2018

Country

United States

Website

www.dataddo.com

Vendor Details

Company Name

ANDSystems

Founded

2023

Country

Poland

Website

www.inanalytics.io

Product Features

Data Extraction

Disparate Data Collection
Document Extraction
Email Address Extraction
IP Address Extraction
Image Extraction
Phone Number Extraction
Pricing Extraction
Web Data Extraction

Data Fabric

Data Access Management
Data Analytics
Data Collaboration
Data Lineage Tools
Data Networking / Connecting
Metadata Functionality
No Data Redundancy
Persistent Data Management

Data Replication

Asynchronous Data Replication
Automated Data Retention
Continuous Replication
Cross-Platform Replication
Dashboard
Instant Failover
Orchestration
Remote Database Replication
Reporting / Analytics
Simulation / Testing
Synchronous Data Replication

Data Visualization

Analytics
Content Management
Dashboard Creation
Filtered Views
OLAP
Relational Display
Simulation Models
Visual Discovery

ETL

Data Analysis
Data Filtering
Data Quality Control
Job Scheduling
Match & Merge
Metadata Management
Non-Relational Transformations
Version Control

Product Features

Dashboard

Annotations
Data Source Integrations
Functions / Calculations
Interactive
KPIs
OLAP
Private Dashboards
Public Dashboards
Scorecards
Themes
Visual Analytics
Widgets

Data Visualization

Analytics
Content Management
Dashboard Creation
Filtered Views
OLAP
Relational Display
Simulation Models
Visual Discovery

ETL

Data Analysis
Data Filtering
Data Quality Control
Job Scheduling
Match & Merge
Metadata Management
Non-Relational Transformations
Version Control

Alternatives

Alternatives

InDriver Reviews

InDriver

ANDSystems
TROCCO Reviews

TROCCO

primeNumber Inc
Hevo Reviews

Hevo

Hevo Data
TiMi Reviews

TiMi

TIMi